Skip to main content

Introduction

The guide show how to connect to the Duet2Wifi via FTP (File transfer protocol) and get direct access to the SD card.

  1. For the FTP access you have to download a FTP client:
    • For the FTP access you have to download a FTP client:

    • Filezilla

    • As an alternative you can use the program WinSCP. The settings are very similar.

  2. Start Filezilla and click the following buttons: File
    • Start Filezilla and click the following buttons:

    • File

    • Site Manager

    • New Site

  3. Under "general" enter the following data: Protocol: FTP -File Transfer Protocol Host "xxx.xxx.xxx.xxx". This is the IP address of your Duet2Wifi board.
    • Under "general" enter the following data:

    • Protocol: FTP -File Transfer Protocol

    • Host "xxx.xxx.xxx.xxx". This is the IP address of your Duet2Wifi board.

    • user: "anonymous"

    • Choose "connect"

    • Click "ok" in the following window.

    • It is a local connection and you can ignore the warning. No data will be send to the extrnal network.

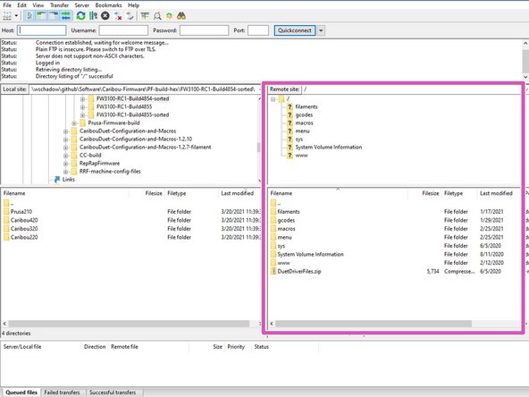
    • In the two windows on the right you have now direct access to the files on the SD card.

Finish Line

Caribou3d

Member since: 9/11/20

9,925 Reputation

49 Guides authored

0 Comments

Add Comment



View Statistics:

Past 24 Hours: 0

Past 7 Days: 3

Past 30 Days: 10

All Time: 344